Last update:2022-06-09 12:17:15
CDNetworks IAM(Identity and Access Management) enables you to manage access to CDNetworks products/services and your service resources securely when you use Main Account.
This topic is described that IAM Work Overview before you get started using IAM to create your Sub Accounts and grant the permissions to allow and deny their access to your service resources.
The overall workflow is here.

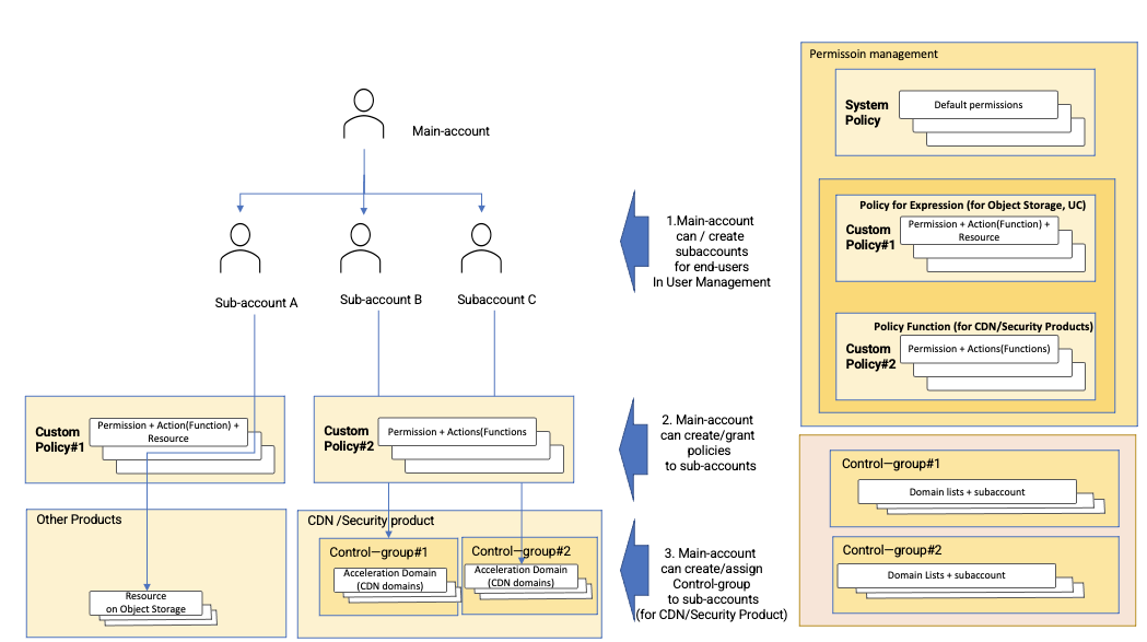
In the diagram above, you can give each role of the persons and you want which functions are allowed to end-user A, which functions are not allowed to end-user A and other end-users are the same cases.
For your efficient IAM way, your Main Account is granted with all system policies for your products by default. Sub Accounts don’t have a policy by default, Main Account should grant policy to Sub Accounts so that Sub Accounts will have a custom policy. in the CDNetworks Console, we provide flexible IAM functions - user management, policy management, permission management, and Control Group management.
| No | Function | Entrance | Description | Remarks |
|---|---|---|---|---|
| 1 | User Management | IAM → Identities → Users | Create Users: create Sub Accounts for end-users Delete Users: delete Sub Accounts Modify Basic Information: change the Display name and email address Modify Login Settings: Reset Password, turn on/off Console Login Add Permissions: Add/Update Policies to use functions. |
|
| 2 | Permission Management | IAM → Permissions → Grants | Assign/Revoke Permissions to Sub Account(s) for aligning policy to Sub Accounts. | |
| 3 | Control Group Management | IAM → Permissions → Control Group MGMT | Create / Manage User-Customized Control Group Assign Sub Accounts to use CDN domains(acceleration domains) |
Main Account should use for CDN/Cloud Security Product Not available for Cloud Storage, UC (User management component) |
| 4 | Policy Management | IAM → Permissions → Policies | Create / Delete policy to add allow/deny to actions Set actions to allow or refuse(deny)for CDN/Cloud Security Products, Main Account should use “Policy for functions” for CDN/Cloud Security Product. Main Account should use “Policy with expression” for Object storage/UC. |
As above tables, CDNetworks IAM has many functions to support your user-account management efficiently.
Tip: